INFORMATIZAR
LAB Profissional TI
Logo

Obter uma visão culturalmente diversificada para o futuro em busca de novos conhecimentos com ideias, objetivos e sonhos.
Impulsionando o desenvolvimento dos sistemas conectados e inteligentes; valorizar independência, objetividade e inovação.

OpenSUSE Lab

Contêineres e Máquinas Virtuais em computadores.


A virtualização aumentando agilidade, a flexibilidade e o dimensionamento da TI.

Alguns dos benefícios da virtualização, realiza-se como maior mobilidade das cargas de trabalho, aumento do desempenho e da disponibilidade dos recursos e automação das operações, simplificando o gerenciamento de TI e permitindo reduzir os custos de propriedade e operacionais.

Julho 23, 2021

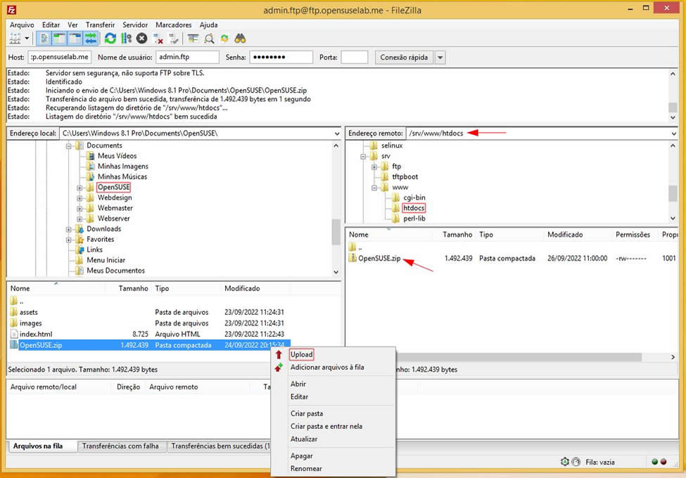
Na parte superior você encontra a barra de comandos, o lado direito é o lado do servidor com o qual o FTP está conectado. Ao lado esquerdo é possível ver os arquivos e diretórios de seu website, também outros programas em seu computador. Na parte inferior exibe o processo de envio de arquivos para o servidor. Para copiar algum arquivo, basta localizá-lo em seu computador na parte esquerda do programa e jogá-lo para a parte direita em seu servidor. Entretanto antes de usar o FTP, você deve saber como é feita a estruturação dos arquivos e diretórios de sua homepage ou CMS.



Sample Article

6.3 - img. 03


Sample Article

6.3 - img. 04

Sample Article

6.3 - img. 05

Sample Article

6.3 - img. 06

Sample Article

6.3 - img. 07

Sample Article

6.3 - img. 08

Sample Article

6.3 - img. 09

Sample Article

6.3 - img. 10

Showing 4 results of 21 — Page 18